Gamers, gig workers, students, retirees, and temporary workers are excluded from credit, microcredit, Buy Now Pay Later (BNPL), factoring, fractional payments, and rental deposit services. They face the greatest difficulties in financing their invoices and projects, and in presenting reliable monitoring and scoring models.
Furthermore, ML model creators and researchers need to be able to disseminate their research with copyright protection, control consultation of their models, maintain content privacy, and trade AI content. Current services for obtaining and verifying AI data are either costly, laborious, opaque, subject to high friction, or unreliable (and often several of these elements at once).
Bank vs DeFi
Due to their refusal to approach blockchain technology as an opportunity, banks have not had the opportunity to offer products to the millions of people who do not meet their criteria. The fractionalization of work after Covid and the change in mindset are accelerating the decoupling of traditional models and new generations.
BlackRock saw this opportunity, and the United States is currently seizing this fantastic opportunity that is DeFi with the arrival of tokenization of financial products and ETFs (Bitcoin and Ethereum). An unmistakable sign.
FinLLM & ZKai
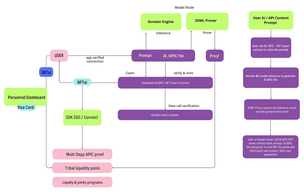
The only way to harness the incredible potential of AI and to uplift value creation is to ensure global copyright protection, enable fair trading mechanisms, and implement long-term scoring systems that accurately reflect the value and impact of AI innovations. To get prompts and proofs able to write a long story into a profitable large process (scoring & prediction), each user gets an SBT enriched by NFTai actions.
The individual status becomes dynamic, a SBTai. Each is based on ID and revenue origin (AI engine connection with API), making ZKML proof a tool with phenomenal accuracy:
- Tribal ID
- Variance
- Debt score
- Fraud points
- Hybrid individual score
- Digital invoice scoring
- Global solvency
- Quantitative trading – Generation of trading signals
- Risk factors
- ESG scoring – Carbon credit
Using liquidity pools becomes easy globally: transfer to earn, borrow to earn, fractional, BNPL, advance payment, D-factoring, D-mortgage, and more.Finance & Credit
Avvatar Status : your own data become your adviser
The main functions
Decentralized dashboard, CB, and IBAN®* to be freed from representatives and guarantees (*in partnership with Unlimit bank)
D-Factoring®: Unlock faster and less expensive lending cycles for freelancers thanks to AI connected to digital invoicing accounts
D-BPNL® (Buy Pay Now Later): Flexible payment solutions powered by AI credit scoring for seamless purchasing experiences
D-Micro Credit®: Smart AI-driven micro-lending solutions tailored for small businesses and entrepreneurs
Decentralized Caution®: & guarantee system securing transactions without traditional banking intermediaries
E-invoicing Liquidity®: Instant liquidity solutions based on electronic invoices with AI-powered risk assessment
D-Leasing®: Decentralized leasing platform with AI-optimized terms and automated contract management
Avvatar AI/APIC®: Integrate real-time income and employment data, variations, debt ratios. View income from a global multi-account, multi-activity contract
Avvatar NFTai®: A wallet that embeds data, 100% autonomous, 100% secure, 100% private for users. The only way to mix money and data to create a powerful tool
Avvatar SBTai®: Project evolution, personal or freelance scoring thanks to the NFTai loop upgrade though Dashboard and console: Order and view data from our web tool, manage, trade, share AI-produced data-
Avvatar AI SSO and connect®: Allow customers to share their data while preserving privacy. Get results with our 3-click install products
Carbon Credit Tracking & Scoring, Waste Elimination Proof
Tracking and scoring carbon credit projects accurately is crucial for incentivizing emissions reductions and rewarding genuine environmental efforts.
Metacognitive Education
Metacognitive education focuses on enhancing self-awareness, self-regulation, and the ability to monitor and control one’s cognitive processes, fostering lifelong learning and adaptability.
Research progress and medicine
In the field of medicine, AI can accelerate research progress by analyzing vast amounts of data, identifying patterns, and suggesting novel treatment approaches, ultimately improving patient outcomes.
The AI Avatar Takes the Stage
We unlock unlimited possibilities for a population that is massively adopting crypto, saving time and money for companies that want access to AI-produced proofs. We provide them with access to liquidity pools and financial services thanks to their own smart data contributions.
We provide apps and apps with proof solutions in 3 clicks thanks to an SSO and connect system. With the holder’s consent, they obtain continuous and real-time access to income, employment, and AI-produced proofs so they can automate critical workflows, reduce risks, and offer consumers exceptional experiences.
And we do all this thanks to the connectivity of payroll APIs, GIG platforms, etc… The key to adoption is the combination of AI with the ZKp system, which simultaneously preserves user privacy, remunerates data use and disclosure, thus ensuring total scalability.
A Powerful Machine
Since 2019, we have brought together the brightest minds in the game to build the most reliable network of consumer-authorized connections between data processors, financial institutions, and payroll, GIG and web 3.0 APIs.
Today, coverage exceeds credit bureaus and other providers at a minimal cost. By reconciling data + cash, we create a way to restore independence to everyone and create & boost their own status.
The implications for customers are simply powerful: continuous and real-time access to reliable, autonomous, direct-source data that works with their front-office and back-office systems to streamline operations and modernize services.
In terms of data, nothing is more accurate, cost-effective, or efficient.
In terms of liquidity, the possibilities are endless.
ZKai/API C
Avvatar Machine: AI/API content
> GitHub

AI Hyperwallet , Avvatar PAY
Data set prompt proofs are converted into a dynamic and autonomous wallet, enabling each proof to be consulted, delegated, traded or stored in hybrid pools or stable coins.
> Github
Our Goals
Avvatar has created a transparent real-time connectivity system, where each user creates their financial status and connects to payroll service providers, GIG platforms, digital invoicing, government agencies, or even web 3.0 wallets.
Every business and every consumer can exchange income, employment, and billing data streams effortlessly, securely, without compromising user privacy, and in everyone’s best interest.
The ZKML & OP/AI technique combines privacy-preserving proofs and embeds AI-produced data without any friction at minimal cost.
- 45 Countries. Our international team for quality coverage.
- 50+ Team members. Talented people who will help you progress and discover Avvatar.
- 0 people in Offices. We are committed to our asynchronous and remote approach.
- 500 million+ covered people who can access services in 3 clicks.
- 10+ Worldwide tribes waiting for financial services from which they were excluded.

The data belongs to the individual it represents, and that person must have full control over when, why, and how it is used. Goals are meant to be rigorous. When we start meeting our goals on time, every time, it’s time to think bigger.
Don’t be afraid of the AI machine. When you work with data, people have a right to be skeptical, especially with AI data feeding. We face doubt and earn the trust of our clients and users through a policy of total transparency, privacy preservation, and ZK proof open-source audit.
What’s good for users is good for business. A financial system that meets consumer needs will always succeed, and doing what’s right for our end-users and team members is always the right decision for us.
With Avvatar
- Create efficiency
- Reduce costs
- Release proofs to third-party apps, DApps & liquidity pools
- Guarantee privacy to your clients
About Avvatar
- Instantly verify AI proofs to increase conversion
- AI Verify fraud points while preserving privacy
- Generate frictionless web 2.0 data input in DeFi
- Enable frictionless deposit transfer with cash back rewards
- Onboarding, monitoring, project scoring & AI data virtuous loop (SBTai status upgrade)
- Get background verification with data owner’s consent without sensitive disclosure
- Automate income verification for freelancers, gig workers, gamers, employees, retirees, students
- View income from a global multi-account, multi-activity contract
The Products
- Transfer to earn
- Zero-interest loans*
- Debit card with cash back (with Unlimit bank)
- SDK SSO & connect kit (3-click installation of Avvatar ML prover)
- Trading of prompt proofs (NFTai wallets, dashboard & marketplace)
- D-factoring
- D-mortgage
- D-salary advance
- D-fractional solution
Integrations and Tools
Avvatar AI SSO and connect®: Allow customers to share their data while preserving privacy. Get results with our 3-click install products,
Decentralized dashboard, CB, and IBAN®* to be freed from representatives and guarantees (*in partnership with Unlimit bank)
D-Factoring®: Unlock faster and less expensive lending cycles for freelancers thanks to AI connected to digital invoicing accounts
Avvatar AI/APIC®: Integrate real-time income and employment data, variations, debt ratios. View income from a global multi-account, multi-activity contract
Avvatar NFTai®: A wallet that embeds data, 100% autonomous, 100% secure, 100% private for users. The only way to mix money and data to create a powerful tool
Avvatar SBTai®: Project evolution, personal or freelance scoring thanks to the NFTai loop upgrade
Dashboard and console®: Order and view data from our web tool, manage, trade, share AI-produced data
